login contact us
RosConcert.com HomePage
    NEWS CENTRAL >> Hi-Tech

News Central


Hi-Tech

Итальянский техноблог раскрыл детали магазина приложений в Windows 8
5:44PM Tuesday, May 3, 2011
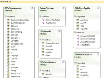
Иллюстрация с сайта Windows 8 Italia
Техноблог Windows 8 Italia раскрыл детали магазина приложений для операционной системы Windows 8. Сообщается, что магазин Windows Store, который станет одним из ключевых нововведений нового поколения ОС Microsoft.

В частности, магазин Windows Store будет поддерживать покупки внутри приложений. При этом пользователи смогут осуществлять поиск нужных им программ, основываясь на рекомендациях и оценкам других пользователей. Также приложения будут разбиты по категориям

Сообщается, что разработчики смогут опубликовать в магазине Windows Store как полные, так и пробные версии программ, которые будут бесплатны для пользователей. Также владельцы компьютеров смогут осуществлять поиск приложений по категориям и сортировать их по цене.

Детали о магазине приложений были раскрыты редактором итальянского блога, проанализировавшим содержимое файловой системы ранней тестовой версии ОС. Несколько тестовых версий "восьмерки" появились в Сети в начале 2011 года.

По материалам lenta.ru
« « Вернуться       Далее » »
Другие новости по теме
  • NASA выбрало миссии-претенденты на 425 миллионов долларов
  • Родиной "лунного микроба" оказалась Земля
  • Раскрыт секрет языка колибри
  • Географ из США предсказал местонахождение бин Ладена в 2009 году
  • Трехмерная карта Вселенной оказалась полезна для изучения темной энергии
  • Физики поставили рекорд по времени хранения антиматерии
  • Старт "Индевора" отложен на неопределенный срок
  • Последний запуск "Индевора" отложили на трое суток
  • "Прогресс М-10М" пришлось стыковать вручную
  • Институт в Москве закрыли за пожарную небезопасность
  • Астрономы описали сверхплотную планету
  • Уволен глава Роскосмоса Анатолий Перминов
  • Поэт закодировал свои стихи в геном бактерии
  • Первые звезды были гигантскими волчками
  • Ученые научились выпытывать у волос информацию о диете

    Далее » »   Digest | Архив »    
Смотрите также: Hi-Tech, Интернет, Hardware, SoftNews
News Central Home | News Central Resources | Portal News Resources | Help | Login
     
Phone Cards at ComFi Russian America Top. Рейтнг ресурсов Русской Америки. © 2026 RussianAMERICA Holding
All Rights Reserved • Contact